In unseren bisherigen Projekten haben wir verschiedene Objekte aus unterschiedlichen Klassen verwendet. In der Regel standen diese Objekte miteinander in Beziehung. Beispielsweise hatte jedes Kontos innerhalb des Bankprojekts einen Kunden als Inhaber. Beziehungen haben wir als Assoziation bezeichnet.
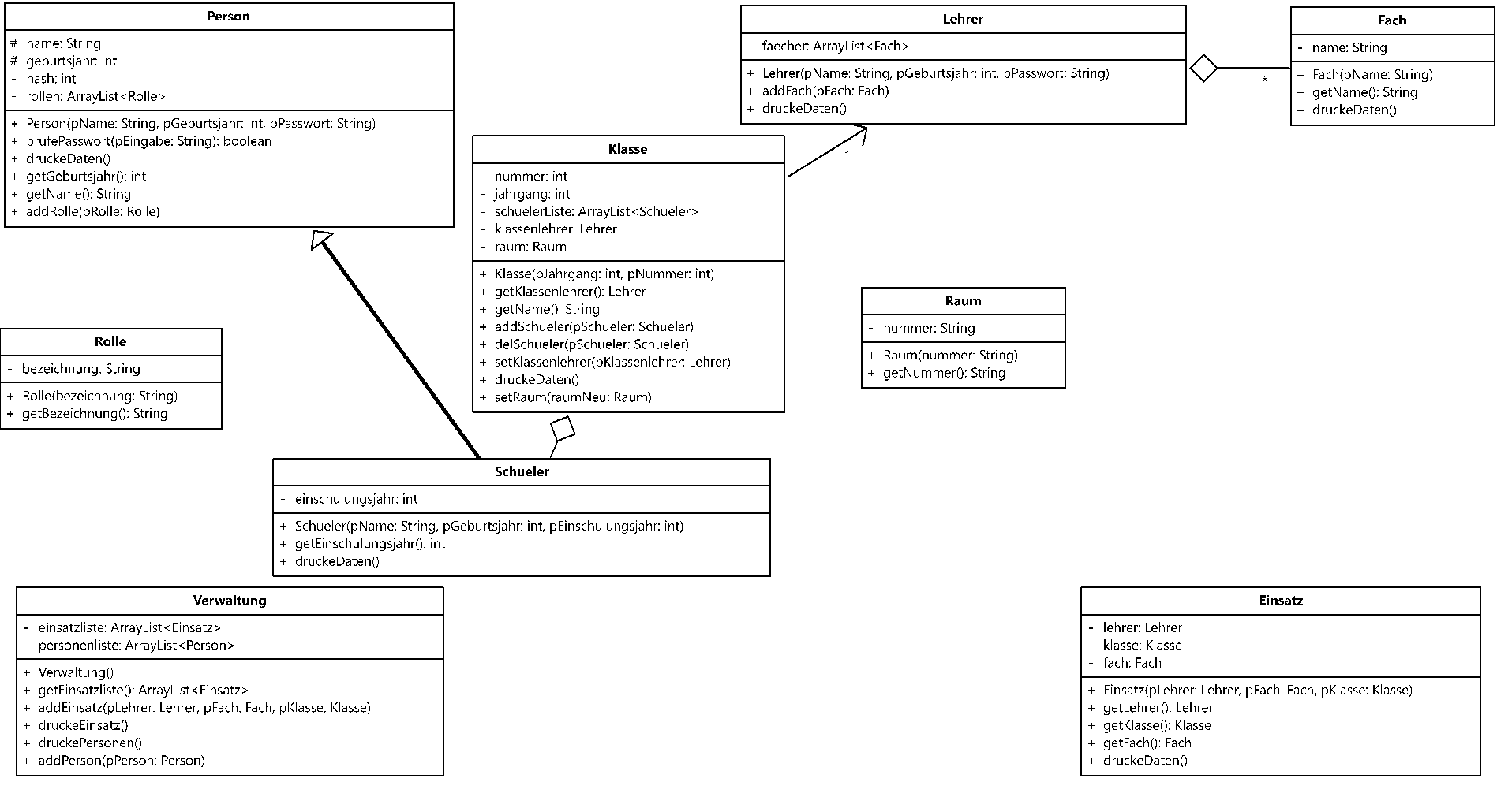
Wir wollen uns nun die Beziehungen etwas genauer anschauen. Das neue Projekt simuliert eine Einsatzplanung an einer Schule. Es liegt als unvollständiges BlueJ-Projekt vor. Die Abbildung zeigt ein Klassendiagramm.
